My Role
Lead UX Designer
Timeline
2020 - 2024
Industry
Media / Broadcast
Platform
Web Platform

The Problem
In 2020, we recognised the need to refresh the platforms visual identity. My contributions extended to reshaping the digital aspect, where I led the development of a design system and curated a collection of versatile, easily adaptable components, all with a sole focus on enhancing our overall user experience for TV operators.

Reasons for change:
1
Outdated System:
The pay-TV industry was grappling with outdated systems that hindered efficiency and innovation. Legacy consoles made content monetization a complex process.
2
User Dissatisfaction:
TV operators expressed dissatisfaction with the user experience of existing consoles. Cumbersome interfaces affected productivity and user satisfaction.
3
Inefficient Content Management:
Operators struggled with content scheduling and management, leading to operational inefficiencies and suboptimal content delivery.
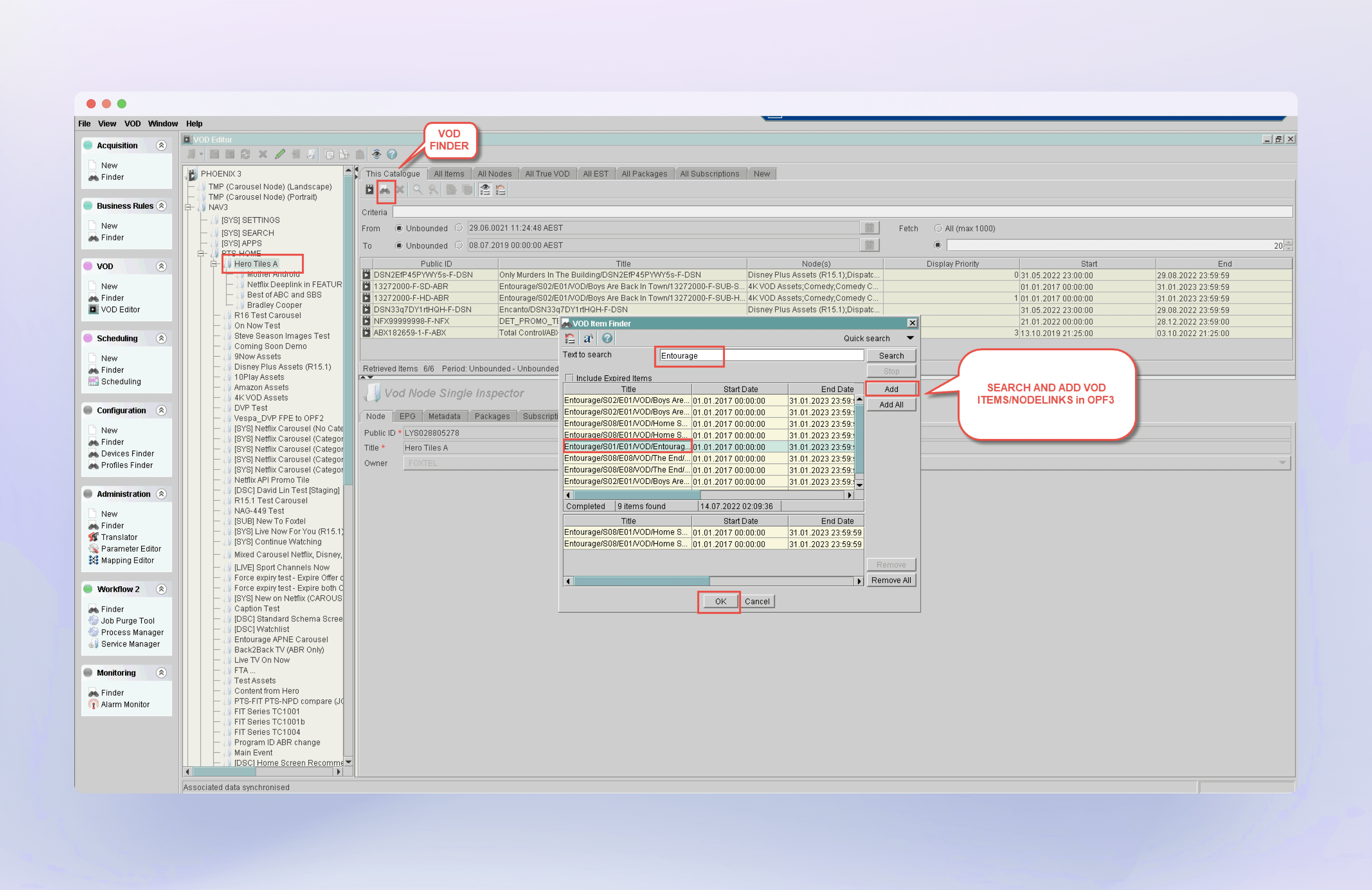
Outdated System
Below you will find an image from the old Operator Console, you can clearly see why this tools needed to be changed.

Research & Discovery
I conducted interviews, surveys and online research with our clients who already use the console, to determine what can be improved in terms of User Experience and User Interface.
○
70% of interviewees expressed frustration with current interfaces, citing an average time loss of 15% due to complicated menu structures.
○
Operators spend 21% of their time resolving technical issues with outdated equipment.
○
30% of new operators reported challenges in learning the existing console, suggesting a need for a more user-friendly design.
○
A survey revealed that 75% of users considered quick loading times crucial.
○
Interviews with users across different devices highlighted a need for improved consistency.
○
Users reported difficulties in discovering relevant content.
Design Process

Comprehensive Design Process
Information Architecture
Careful consideration was given to create an intuitive user experience that balances different types of content, such as channels, video on demand, and live events.
Wireframing and Prototyping
Early wireframes led to interactive prototypes, which were tested and iterated on. This phase was crucial for refining user flows and interface elements that later expanded into a Design System.
User Interface Design
Focusing on a visually engaging experience, the design featured clean UI, intuitive icons, and easy navigation, improving content searchability by 25%.
Accessibility and Inclusivity
Special attention was given to making the app accessible for users with disabilities by carefully selecting colours and icons for easy distinguishability.
Information Architecture
Comparison between wireframes and hi-fidelity
Before transitioning to Figma, all the wireframes were created using Balsamiq, which is a tool commonly used for wireframing.
Before


After


A whole new design system
One of the major benefits of the system's modularity is that it significantly cut down on development time for new platform features. his approach reduced the time required by a remarkable 30%. This means that the development team can now focus on other critical aspects of the project, while also ensuring that the platform is updated with new features in a timely and efficient manner.

Impacts and Learnings:
1
Internal user testing showed a 15% increase in task completion speed after implementing the new UI components.
2
TV operators praised the platform's new design for its simplicity, clarity and efficiency, while user surveys revealed a 90% satisfaction rate.
3
I learned the importance of iterative design and user testing for creating impactful solutions
4
The centralised design system documentation fostered better communication and collaboration between design and development teams.
Conclusion
OpCon is a new way of controlling television broadcasting. We worked hard to create a system that is easy to use and focused on user needs. With OpCon, broadcasting errors are reduced, onboarding is simpler, and real-time feedback is integrated.
Our goal was to make broadcasting more efficient and satisfy users. We will continue to measure OpCon's success by looking at tangible results and user feedback. OpCon is more than just a tool - it represents our commitment to providing the best user experience in television operations. OpCon is now used across many operators like Foxtel in Australia, and is the future of broadcasting!
Finished Designs












